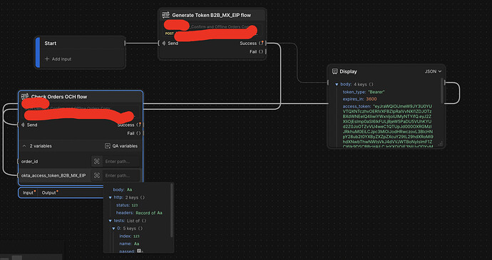
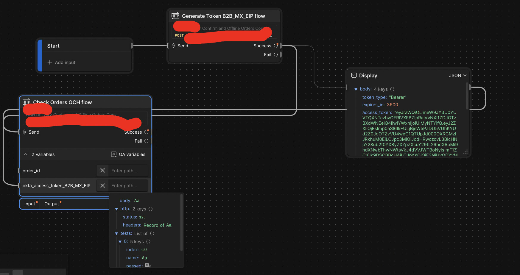
Hey team, Im using
Version 11.75.1
UI Version: 11.75.1-ui-251208-0534
Desktop Platform Version: 11.75.1 (11.75.1)
and I notice that my response can be viewed as json but when I try to apply to my other request this is not recognized. what Im missing here?

